Create Materials
TrueASSETS allows users to create materials to be used as assets, directly from a directory on your local network/machine. This means you can point this function at a folder of textures which are not already materials, and convert all the raw textures to usable materials inside of Blender.
Material Creation Limitations
Material creation can only be so accurate in terms of the maps we identify. We use specific tag lookups in texture names to identify what type of maps are being used, and where to plug these into the shader tree. Please bear this in mind if you're using textures that don't follow a conventional naming scheme for their texture maps.
The Importer¶
When clicking Create Materials a file-explorer window will open. Navigate to a directory that has textures in like pictured above. Texture sets should ALWAYS be in their own sub-folder like shown above to work as intended. If texture maps are not organised in such a way, TrueASSETS may fail this operation.
TrueASSETS will recursively search folders in a downward path to find the texture sets, and then maps it needs to create materials. TrueASSETS cannot search up a path to find textures.
Mark as Asset¶
This will make sure that all texture maps that are found and converted will be marked for future use in your Asset Browser
Catalog¶
This dropdown option will allow you to put the chosen .blends into a new or existing catalog.
Pack Images¶
This function will pack all textures into the new .blend file that is created in your asset directory. This helps make sure that textures are not lost if you move the source directory. THIS WILL LEAD TO MORE STORAGE BEING USED
Shader Types¶
There are currently 4 types of shader that can be used. These all have different properties and use-cases.
Uber Shader¶
This shader is based on the Principled shader workflow, however is set up with a custom node-group which will give options to adjust the effectiveness of your texture maps (For example, you can change the roughness factor of your roughness image map) See Uber Shader for more information on this.
Plastic Shader¶
This shader is based on the Pricipled shader workflow also, however it does not have as broad a range of options, and focuses solely on materials that should have plastic-type properties. (For example, adjusting plastic transparency and Subsurface Scattering) See Plastic Shader for more information on this.
Organic Shader¶
This shader is based on a principled and translucency workflow. This shader works to make organic textures and materials look correct by offering "translucency" for making things such as Flora allow light to pass through (used on planar meshes) and for allowing Manifold meshes (meshes with a volume with no holes) let light pass through using the Subsurface Scattering values. See Organic Shader for more information on this.
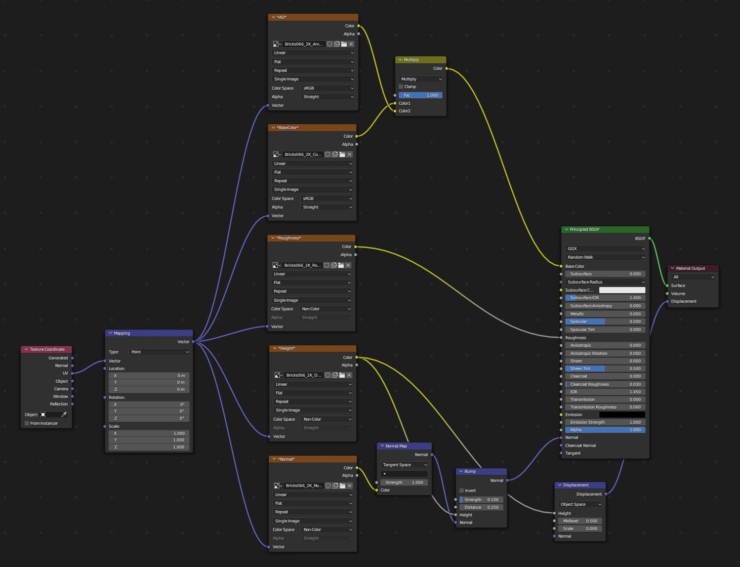
Standard Shader¶
This shader just uses a basic principled node and connects the maps to the correct inputs. This is not in a node-group and allows for user editing.
Search¶
Populating this search function will make TrueASSETS importer ONLY bring in materials with what you have searched for. For example, if you populate this with "rock" then only texture sets with the term "rock" in their name, will be brought in as assets.
Default Values¶
This is so that you can set specific values for the custom shaders on import. When you set these, all the texture sets brought in during this instance of the process will have these values set as their default. This is useful if you have a set of textures that are similar and now what you'd like their global values to be.





